Architecture¶
System overview¶

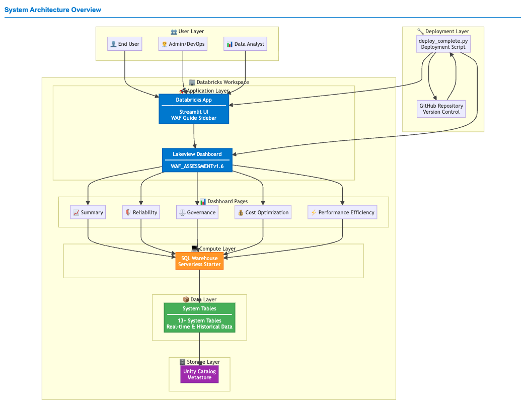
The WAF Light Tooling stack has three layers: a data layer (system tables → waf_cache), an application layer (Databricks App — the central hub that embeds the Lakeview dashboard and surfaces all functionality), and an AI layer (Genie Space).
Component map¶
install.ipynb (run once, in Databricks)
│
├── Cell 1 User sets CATALOG name
├── Cell 2 Setup: api_url, token, notebook_dir, greenfield checks
├── Cell 3 Ingest waf_controls_with_recommendations.csv → Delta
├── Cell 4 Create Genie Space (15 tables + instructions + SQL examples)
├── Cell 5 Deploy Lakeview dashboard (Genie embedded via overrideId)
├── Cell 6 Publish dashboard with SQL warehouse
├── Cell 7 Configure *.databricksapps.com embedding domain
├── Cell 8 Patch app.py in-memory (DASHBOARD_ID, INSTANCE_URL, WORKSPACE_ID)
├── Cell 9 Upload app files + create WAF Reload Job + deploy Databricks App
├── Cell 10 Grant SP permissions (waf_cache + system.*) + trigger initial reload
├── Cell 11 Installation summary (✅/❌ per step + direct links + access guide)
└── Cell 14 Finalize Genie (SP permission, app.yaml WAF_GENIE_URL, redeploy)
Data flow¶

Databricks System Tables
system.billing.usage
system.compute.clusters WAF Reload Job (Databricks Job)
system.compute.warehouses ──► waf_reload.py notebook
system.access.audit │
system.query.history │ writes to
system.information_schema.tables │
system.mlflow.experiments_latest ▼
{catalog}.waf_cache
waf_controls_c/p/g/r
waf_principal_percentage_*
waf_total_percentage_*
waf_total_percentage_across_pillars
waf_controls_with_recommendations
waf_recommendations_not_met (VIEW)
│
┌─────────┼──────────────────┐
▼ ▼ ▼
Lakeview Databricks Genie Space
Dashboard App (App) AI Assistant
User flow¶

User interaction flow¶

Key technical decisions¶
| Decision | Reason |
|---|---|
uiSettings.overrideId to link Genie |
Not a public API — reverse-engineered from a manually-linked dashboard. spaceId and PAGE_TYPE_GENIE both fail silently. |
notebook_dir from ctx.notebookPath() |
os.getcwd() returns /databricks/driver/ when the notebook is uploaded directly (not in a Repo). Context path is always correct. |
nbformat_minor: 5 + cell id fields |
Databricks notebook loader requires this. Older format causes "Notebook failed to load". |
| Genie Space created before dashboard | genie_space_id must exist to embed in the dashboard template at creation time. |
| Initial reload triggered at install-end | Data loads in background so it's ready when the user first opens the app. |
waf_cache schema¶
All WAF scores are cached in {catalog}.waf_cache and refreshed on each reload run. The schema is created by the installer.
| Table / View | Type | Description |
|---|---|---|
waf_controls_c |
Table | Cost Optimization control scores |
waf_controls_p |
Table | Performance Efficiency control scores |
waf_controls_g |
Table | Governance control scores |
waf_controls_r |
Table | Reliability control scores |
waf_principal_percentage_c |
Table | Cost scores per principal |
waf_principal_percentage_p |
Table | Performance scores per principal |
waf_principal_percentage_g |
Table | Governance scores per principal |
waf_principal_percentage_r |
Table | Reliability scores per principal |
waf_total_percentage_c |
Table | Total Cost score |
waf_total_percentage_p |
Table | Total Performance score |
waf_total_percentage_g |
Table | Total Governance score |
waf_total_percentage_r |
Table | Total Reliability score |
waf_total_percentage_across_pillars |
Table | Aggregated cross-pillar summary |
waf_controls_with_recommendations |
Table | Recommendations catalog (from CSV) |
waf_recommendations_not_met |
View | Failing controls joined with recommendations |
Authentication¶
The installer uses the Databricks notebook context for all API calls — no API keys or personal tokens are hardcoded. The app runs as a Service Principal created by Databricks Apps, with permissions granted automatically in Cell 10.